ГЕОДЕЗИЧНА ІНФОРМАЦІЙНА СИСТЕМА 6 АГРО

Програма управління земельним банком. Облік земельного банку. Управління завданнями

ГІС 6 Агро – мережна версія програми для управління земельним банком агрокомпанії. Програма складається з кількох багатофункціональних модулів, які надають функціонал для ведення обліку земельних ділянок, сівозміни полів, усіх видів власності та користування земельними ділянками, також можливість стежити за термінами дії договорів оренди та обмінюватися інформацією із зовнішніми рішеннями. Розширені аналітичні та пошукові інструменти дозволяють швидко знайти ділянку, проаналізувати інформацію та роздрукувати звіти. Вбудований картографічний модуль MapDraw 2 надає можливість підключення та відображення зовнішніх растрових та векторних шарів ArcView/ArcGis разом із внутрішніми верствами: земельні ділянки, поля, сівозміна, внутрішньогосподакрський устрій, грунтова характеристика, оренду тощо. Крім того, модуль дозволяє завантажувати знімки з публічних картографічних серверів, таких як Публічна Кадастрова Карта України, Google Map та інші. Є можливість налаштовувати відображення земельних ділянок за різними параметрами, наприклад, залежно від кількості днів до закінчення оренди. Модуль Камеральні функції надає функціонал для проектування та редагування топології земельних ділянок, паювання ділянок за площею, вартістю або кількістю власників. У модулі Договори оренди відображається весь реєстр укладених договорів оренди та суборенди земельних ділянок з можливістю швидкого пошуку, відбору чи зміни параметрів. Інтегрований модуль FastReport дозволяє створювати шаблони для формування звітів будь-якої складності та змісту.

Професійне рішення для управління земельним банком

Ведення обліку полів, земельних ділянок та договорів оренди

Призначення

- ведення єдиного земельного банку;

- ведення та моніторинг реєстру договорів оренди;

- підключення, зберігання сканованих та інших матеріалів в єдиному сховищі;

- проектування, паювання земельних ділянок (паїв);

- формування звітності.

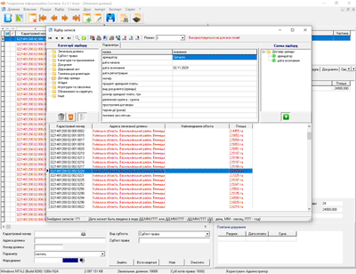
Реєстр договорів оренди

РЕЄСТР ДОГОВОРІВ ОРЕНДИ

Відображення договорів оренди

ВІДОБРАЖЕННЯ ДОГОВОРІВ ОРЕНДИ ЗА ТЕРМІНАМИ ДІЇ

Інструмент для пошуку земельних ділянок

ПОШУКОВИЙ ІНСТРУМЕНТ

Відображення полів (паїв) та сівозмін

ВІДОБРАЖЕННЯ ПОЛІВ І СІВООБІГУ

Можливості програми ГІС 6 Про ГІС 6 Агро
Поліпшений інтерфейс
Реєстр полів
Реєстр сівозміни
Реєстр земельних ділянок
Реєстр договорів оренди
Розширений
Реєстр державних актів
Реєстр виплат орендної плати
Договора обміну паїв
Модуль "Камеральні функції..."
Модуль "Карта"
Імпорт та експорт обмінних файлів земельно-кадастрової інформації In4 та Xml
Імпорт об'єктів з файлів у форматі Dxf, Shp, In4, Xml, Kmz, Kml, Dmf, Mif, Txt, Dbf, Sdr, Wor, Art, In4, I15, Gbd, Cat
Імпорт із MS Excel (для агрохолдингу)
Виконання операцій присвоєння даних із групою об'єктів
Автоприсвоєння кадастрових номерів земельним ділянкам через сервіс "НКР"
Підключення та координування зображень Tif, Sid, Jpg, Gif, Bmp
Підключення інтернет-картки GoogleMap, Публічної Кадастрової Карти України та інших
Пошук та фільтрація даних

Особливості

- підтримка імпорту даних із зовнішніх джерел;

- вбудований модуль FastReport для формування звітності будь-якої складності;

- підтримка імпорту/експорту даних із файлів MS Excel;

- формування звітів у MS Word;

- підключення закоординованих знімків;

- завантаження космознімків із картографічних серверів GoogleMap та інших;

- завантаження підкладок з Публічної Кадастрової Карти України, пошук за кадастровим номером;

- автоматичний розрахунок відстаней, периметра та площі земельних ділянок;

- наявність інструментарію пошуку, відбору даних для аналізу інформації;

- автоматичне присвоєння кадастрового номера через обслуговування Національної Кадастрової Системи з геометрії ділянки;

- зберігання сканованих та інших матеріалів, що підключаються, в єдиному сховищі;

- проектування та паювання земельних ділянок за площею, вартістю тощо.

Комплектація

- інсталяційний DVD-диск;

- електронний USB ключ;

- параметри доступу до оновлень;

- річна підтримка програми.

Версія комплекту Комплект Ціна
GIS 6 Agro
GIS 6 Agro Virtual Ліцензія на 1 робоче місце 12120 грн
GIS 6 Agro Local Локальна ліцензія на 1 робоче місце 15010 грн
GIS 6 Agro Net 5 Мережева ліцензія на 5 робочих місць 60040 грн
GIS 6 Agro Net 10 Мережева ліцензія на 10 робочих місць 103575 грн
GIS 6 Agro Net 20 Мережева ліцензія на 20 робочих місць 193340 грн

Віртуальні ліцензії можуть використовуватися для вивчення програми та оплати за передплатою. Для роботи програми з віртуальними ліцензіями потрібне підключення до Інтернету. Локальні та мережеві ліцензії постачаються з USB-ключем і наявність Інтернет підключення не обов'язкове.

Інші

Bootstrap